e-puck2 radio module development: Difference between revisions
| (41 intermediate revisions by the same user not shown) | |||
| Line 21: | Line 21: | ||
The radio module wifi firmware source code can be downloaded with the command:<br/> | The radio module wifi firmware source code can be downloaded with the command:<br/> | ||
<code>git clone -b wifi --recursive https://github.com/e-puck2/esp-idf.git</code><br/> | <code>git clone -b wifi --recursive https://github.com/e-puck2/esp-idf.git</code><br/> | ||
==BLE== | |||
The module BLE firmware source code can be downloaded with the command:<br/> | |||
<code>git clone -b ble_spp_asercom --recursive https://github.com/e-puck2/esp-idf.git</code><br/> | |||
==Micropython== | |||
The module Micropython firmware source code can be download from the repo [https://github.com/e-puck2/e-puck2_esp32/tree/micropython https://github.com/e-puck2/e-puck2_esp32/tree/micropython]<br/> | |||
Build instructions are available in the repository readme. | |||
=Communication with main microcontroller= | =Communication with main microcontroller= | ||
| Line 27: | Line 35: | ||
The following figure shows the sensors packet received from the main microcontroller via UART. The packet size is 104 bytes. For more information about the values of each field refer to the [https://www.gctronic.com/doc/index.php?title=e-puck2_PC_side_development#WiFi_2 WiFi communication protocol section]: | The following figure shows the sensors packet received from the main microcontroller via UART. The packet size is 104 bytes. For more information about the values of each field refer to the [https://www.gctronic.com/doc/index.php?title=e-puck2_PC_side_development#WiFi_2 WiFi communication protocol section]: | ||
<span class="plain links">[ | <span class="plain links">[https://projects.gctronic.com/epuck2/wiki_images/packet-format-robot-to-pc.jpg <img width=1150 src="https://projects.gctronic.com/epuck2/wiki_images/packet-format-robot-to-pc.jpg">]</span><br/> | ||
The following figure shows the packet format to send to the main microcontroller via UART. For more information about the values of each field refer to the [https://www.gctronic.com/doc/index.php?title=e-puck2_PC_side_development#WiFi_2 WiFi communication protocol section]: | The following figure shows the packet format to send to the main microcontroller via UART. For more information about the values of each field refer to the [https://www.gctronic.com/doc/index.php?title=e-puck2_PC_side_development#WiFi_2 WiFi communication protocol section]: | ||
<span class="plain links">[ | <span class="plain links">[https://projects.gctronic.com/epuck2/wiki_images/packet-format-esp-to-f407.png <img width=700 src="https://projects.gctronic.com/epuck2/wiki_images/packet-format-esp-to-f407.png">]</span><br/> | ||
==Implementation== | ==Implementation== | ||
| Line 37: | Line 45: | ||
=Example projects= | =Example projects= | ||
==Mesh network== | |||
The ESP32 radio module available in the e-puck2 robot lets you build a mesh network by using the latest version of the ESP-IDF framework.<br/> | |||
This example shows some of the features of the mesh network such as self-organization and self-healing and the network is configured with a fixed root node, this lets you build a mesh network without the need of an external router. This means that the robots can build a network and communicate between each other without the need of external devices.<br/> | |||
For more information on the mesh network implementation please visit https://docs.espressif.com/projects/esp-idf/en/latest/esp32/api-guides/esp-wifi-mesh.html. | |||
===Preparation=== | |||
For running the demo you need at least 2 robots, but the more robots you have, the better.<br/> | |||
For each e-puck2 robot you need to program the radio module with the following firmware [https://projects.gctronic.com/epuck2/e-puck2_mesh_24.08.21_b6963a7.zip e-puck2_mesh.zip (24.08.21)], refer to section [https://www.gctronic.com/doc/index.php?title=e-puck2#Firmware_update_2 Radio module - Firmware update] for more information on how to flash the radio module.<br/> | |||
You can then place the robots wherever you want (at a reasonable distance), they will connect to each other. | |||
===Usage=== | |||
There are 2 roles available for the demo, the root node and non-root node (can be parent/leaf nodes). Each role is chosen by using the user button (placed on the top of the robot, in the back side, near the speaker, have a look at https://projects.gctronic.com/epuck2/wiki_images/epuck2-components-position.png): if the button is pressed while turning on the robot then this the root node, otherwise this a non-root node. Beware to have only one root. <br/> | |||
Once the robots are turned on, they will build a network by themselves and the root node will broadcast on/off commands. The robot's color represents the network layer: pink=layer1, yellow=layer2, red=layer3, blue=layer4, white=disconnected. The network parameters configured in this example are: max childs=2, max layers=5<br/> | |||
You can have a look at the following video as an example: | |||
{{#ev:youtube|H9768Kr9dZM}} | |||
It's worth noting that the connection to a parent node is based primarily on a RSSI threshold, basically if the parent has a lower RSSI than the threshold then it is discarded; by default this threshold is <code>-85</code>.<br/> | |||
By tuning the RSSI thresholds you can for example experimenting the mesh network in a tight space or you can also implement local communication by exploiting the multicast features offered by the mesh network implementation (e.g. send to nodes that are only distant at most 1 layer). The following video shows a 3 layers mesh network in about 30 cm:<br/> | |||
{{#ev:youtube|2MvcyLV70Ok}} | |||
===Building=== | |||
In order to build the radio module firmware, follow these steps: | |||
# install the toolchain for your OS, refer to [http://esp-idf.readthedocs.io/en/latest/get-started/#setup-toolchain http://esp-idf.readthedocs.io/en/latest/get-started/#setup-toolchain] | |||
# clone the <code>ESP-IDF</code> (ESP32 framework) repository by issueing the command <code>git clone --recursive https://github.com/espressif/esp-idf.git</code> | |||
# clone the e-puck2-mesh example repository into the <code>examples</code> directory of the <code>ESP-IDF</code> by issueing the command <code>git clone https://github.com/e-puck2/e-puck2_mesh.git</code> | |||
# move to the directory <code>esp-idf/examples/e-puck2_mesh</code> and issue the command <code>idf.py build</code> to build the project, beware that you need to set up the environment variables (refer to [https://docs.espressif.com/projects/esp-idf/en/latest/esp32/get-started/#step-4-set-up-the-environment-variables step-4-set-up-the-environment-variables]). If you want you can change the mesh parameters (e.g. max layers, max childs, ...) by issueing <code>idf.py menuconfig</code> before building. | |||
# once the project is built, take the files <code>build/e-puck2_mesh.bin</code>, <code>build/bootloader/bootloader.bin</code> and <code>build/partition-table/partition-table.bin</code> and follow the instructions in the following link [https://www.gctronic.com/doc/index.php?title=e-puck2#Firmware_update_2 Radio module firmware update] to flash the radio module; beware that you need to change the programming script in order to reflect the correct file names | |||
==COVID-19== | ==COVID-19== | ||
We implemented some basic concepts of local infection transmission and proximity tracing exploiting Bluetooth 4 on our robot e-puck2. The goal is to provide an open source framework and to visualize the positive effect of proximity tracing APP within a pandemic such as COVID-19. Such a simulation and demonstration can be extended by the community and we do not pretend that this initial effort is scientifically valid. However already with the initial parameters it becomes clear that self-quarantine triggered by a proximity tracing APP is beneficial. | We implemented some basic concepts of local infection transmission and proximity tracing exploiting Bluetooth 4 on our robot e-puck2. The goal is to provide an open source framework and to visualize the positive effect of proximity tracing APP within a pandemic such as COVID-19. Such a simulation and demonstration can be extended by the community and we do not pretend that this initial effort is scientifically valid. However already with the initial parameters it becomes clear that self-quarantine triggered by a proximity tracing APP is beneficial. | ||
We implemented a simplified version of the [https://github.com/DP-3T DP-3T protocol] (no actual code used from this repo).The following image shows a general overview of the architecture: | We implemented a simplified version of the [https://github.com/DP-3T DP-3T protocol] (no actual code used from this repo).The following image shows a general overview of the architecture: | ||
<br><span class="plain links">[ | <br><span class="plain links">[https://projects.gctronic.com/epuck2/wiki_images/general-architecture.png <img width=450 src="https://projects.gctronic.com/epuck2/wiki_images/general-architecture.png">]</span><br/> | ||
We use Bluetooth for both proximity tracing, as in reality, and infectivity, that is encoded in the advertisement packet together with the robot ID. The proximity of a robot is detected using the BLE signal strength. A computer is designed for acting as the DP-3T server, listening for incoming WiFi connections (TCP) from the robots and maintaining the list of infected robots. No privacy handling is involved. | We use Bluetooth for both proximity tracing, as in reality, and infectivity, that is encoded in the advertisement packet together with the robot ID. The proximity of a robot is detected using the BLE signal strength. A computer is designed for acting as the DP-3T server, listening for incoming WiFi connections (TCP) from the robots and maintaining the list of infected robots. No privacy handling is involved. | ||
| Line 53: | Line 87: | ||
For each e-puck2 robot you need to: | For each e-puck2 robot you need to: | ||
* program the main microcontroller with the [https://www.gctronic.com/doc/index.php?title=e-puck2#Firmware_update factory firmware] | * program the main microcontroller with the [https://www.gctronic.com/doc/index.php?title=e-puck2#Firmware_update factory firmware] | ||
* program the radio module with the following firmware [ | * program the radio module with the following firmware [https://projects.gctronic.com/epuck2/esp32_covid_20.05.20_e8dbf14.zip esp32_covid.zip (20.05.20)], refer to section [https://www.gctronic.com/doc/index.php?title=e-puck2#Firmware_update_2 Radio module - Firmware update] for more information on how to flash the radio module | ||
On the computer you need to install Python 3 in order to run the server script that you can download from here [https://github.com/e-puck2/COVID-19/blob/master/dp3t_server/server.py server.py].<br/> | On the computer you need to install Python 3 in order to run the server script that you can download from here [https://github.com/e-puck2/COVID-19/blob/master/dp3t_server/server.py server.py].<br/> | ||
Prepare an arena big enough to contain all the robots that will move around avoiding obstacles once turned on. | Prepare an arena big enough to contain all the robots that will move around avoiding obstacles once turned on. | ||
| Line 60: | Line 94: | ||
There are 3 roles available for the simulation; each role is chosen by using the selector position: | There are 3 roles available for the simulation; each role is chosen by using the selector position: | ||
* patient zero: this is the robot that will start the infection spread by starting being contagious; this is thought to be only one robot; selector position 0 | * patient zero: this is the robot that will start the infection spread by starting being contagious; this is thought to be only one robot; selector position 0 | ||
* DP-3T actor: one or more robots; selector position 15 | * DP-3T actor: one or more robots; selector position 15(F) | ||
* no DP-3T actor: one or more robots; any selector position, but 15 and 0 | * no DP-3T actor: one or more robots; any selector position, but 15 and 0 | ||
For running the demo follow these steps: | For running the demo follow these steps: | ||
# Run the Python script on the computer | # Run the Python script on the computer | ||
# Take the robot chosen to be the patient zero; put the selector in position 15 then turn it on (the robot must be turned on with the selector in position 15); after start, the top front LED will turn on for 3 seconds, during this period you need to select the role, in this case place the selector in position 0; then the LED will turn off and the robot will start moving around avoiding obstacles | # Take the robot chosen to be the patient zero; put the selector in position 15(F) then turn it on (the robot must be turned on with the selector in position 15(F)); after start, the top front LED will turn on for 3 seconds, during this period you need to select the role, in this case place the selector in position 0; then the LED will turn off and the robot will start moving around avoiding obstacles | ||
# Take the robot chosen to be a DP-3T actor; put the selector in position 15 then turn it on (the robot must be turned on with the selector in position 15); after start, the top front LED will turn on for 3 seconds, during this period you need to select the role, in this case keep the selector in position 15; then the LED will turn off and the robot will start moving around avoiding obstacles. The robot will connect also to the server, beware that the server IP address is hard-coded in the software (192.168.1.8), thus if your server has a different IP address then you need to rebuild the firmware, refer to section [https://www.gctronic.com/doc/index.php?title=e-puck2_radio_module_development#Building COVID19 - Building] | # Take the robot chosen to be a DP-3T actor; put the selector in position 15(F) then turn it on (the robot must be turned on with the selector in position 15(F)); after start, the top front LED will turn on for 3 seconds, during this period you need to select the role, in this case keep the selector in position 15(F); then the LED will turn off and the robot will start moving around avoiding obstacles. The robot will connect also to the server, beware that the server IP address is hard-coded in the software (192.168.1.8), thus if your server has a different IP address then you need to rebuild the firmware, refer to section [https://www.gctronic.com/doc/index.php?title=e-puck2_radio_module_development#Building COVID19 - Building] | ||
# Take the robot chosen to be a no-DP-3T actor; put the selector in position 15 then turn it on (the robot must be turned on with the selector in position 15); after start, the top front LED will turn on for 3 seconds, during this period you need to select the role, in this case put the selector in position e.g. 14; then the LED will turn off and the robot will start moving around avoiding obstacles | # Take the robot chosen to be a no-DP-3T actor; put the selector in position 15(F) then turn it on (the robot must be turned on with the selector in position 15(F)); after start, the top front LED will turn on for 3 seconds, during this period you need to select the role, in this case put the selector in position e.g. 14(E); then the LED will turn off and the robot will start moving around avoiding obstacles | ||
# Repeat step 3 and 4 for all the robots you want to use for each role | # Repeat step 3 and 4 for all the robots you want to use for each role | ||
Now have fun seeing how the simulation evolves. You can have a look at the following video as an example: | Now have fun seeing how the simulation evolves. You can have a look at the following video as an example: | ||
{{#ev:youtube|Tj9S38ql-Wg}} | {{#ev:youtube|Tj9S38ql-Wg}} | ||
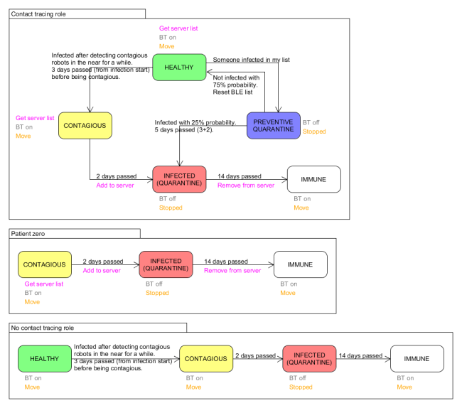
The following state diagrams illustrate the details of the simulation; you can analyze them to deeply understand what is happening for each role. | The following state diagrams illustrate the details of the simulation; you can analyze them to deeply understand what is happening for each role. | ||
<br><span class="plain links">[ | <br><span class="plain links">[https://projects.gctronic.com/epuck2/wiki_images/dp3t-simplified-general-schema.png <img width=650 src="https://projects.gctronic.com/epuck2/wiki_images/dp3t-simplified-general-schema.png">]<br/> | ||
===Building=== | ===Building=== | ||
| Line 79: | Line 113: | ||
# clone the COVID-19 example repository into the <code>examples</code> directory of the <code>ESP-IDF</code> by issueing the command <code>git clone https://github.com/e-puck2/COVID-19.git</code> | # clone the COVID-19 example repository into the <code>examples</code> directory of the <code>ESP-IDF</code> by issueing the command <code>git clone https://github.com/e-puck2/COVID-19.git</code> | ||
# move to the directory <code>esp-idf/examples/COVID-19/esp32_covid</code> and issue the command <code>idf.py build</code> to build the project, beware that you need to set up the environment variables (refer to [https://docs.espressif.com/projects/esp-idf/en/latest/esp32/get-started/#step-4-set-up-the-environment-variables step-4-set-up-the-environment-variables]) | # move to the directory <code>esp-idf/examples/COVID-19/esp32_covid</code> and issue the command <code>idf.py build</code> to build the project, beware that you need to set up the environment variables (refer to [https://docs.espressif.com/projects/esp-idf/en/latest/esp32/get-started/#step-4-set-up-the-environment-variables step-4-set-up-the-environment-variables]) | ||
# once the project is built, take the files <code>build/esp32_covid.bin</code>, <code>build/bootloader/bootloader.bin</code> and <code>build/partition-table/partition-table.bin</code> and follow the instructions in the following link [https://www.gctronic.com/doc/index.php?title=e-puck2#Firmware_update_2] to flash the radio module; beware that you need to change the programming script in order to reflect the correct file names | # once the project is built, take the files <code>build/esp32_covid.bin</code>, <code>build/bootloader/bootloader.bin</code> and <code>build/partition-table/partition-table.bin</code> and follow the instructions in the following link [https://www.gctronic.com/doc/index.php?title=e-puck2#Firmware_update_2 Radio module firmware update] to flash the radio module; beware that you need to change the programming script in order to reflect the correct file names | ||
==Controlling the robot== | ==Controlling the robot== | ||
This is an example project that shows how to communicate with the main microcontroller in order to change the actuators state and receive sensors data. Basically the robot is pivot rotated by 180 degrees by exploiting the data received from the gyroscope. This is a project thought to be used as a starting point. | |||
===Preparation=== | ===Preparation=== | ||
For running the demo you need to: | For running the demo you need to: | ||
* program the main microcontroller with the [https://www.gctronic.com/doc/index.php?title=e-puck2#Firmware_update factory firmware] and place the selector in position 15 | * program the main microcontroller with the [https://www.gctronic.com/doc/index.php?title=e-puck2#Firmware_update factory firmware] and place the selector in position 15(F) | ||
* program the radio module with the following firmware [ | * program the radio module with the following firmware [https://projects.gctronic.com/epuck2/esp32_robot_control_26.03.25_47d23a0.zip esp32_robot_control.zip (26.03.25)], refer to section [https://www.gctronic.com/doc/index.php?title=e-puck2#Firmware_update_2 Radio module - Firmware update] for more information on how to flash the radio module | ||
===Building=== | ===Building=== | ||
In order to build the projet, follow these steps: | In order to build the projet, follow these steps: | ||
# | # Get the ESP32 software development environment, refer to [http://esp-idf.readthedocs.io/en/latest/get-started/ http://esp-idf.readthedocs.io/en/latest/get-started/] | ||
# clone the <code>ESP-IDF</code> (ESP32 framework) repository by issueing the command <code>git clone --recursive https://github.com/espressif/esp-idf.git</code> | ## clone the <code>ESP-IDF</code> (ESP32 framework) repository by issueing the command <code>git clone --recursive https://github.com/espressif/esp-idf.git</code> | ||
# | ## set up the tools: <code>cd ~/esp/esp-idf</code> | ||
# move to the directory <code> | ## set up the environment variables (refer to [https://docs.espressif.com/projects/esp-idf/en/latest/esp32/get-started/linux-macos-setup.html#get-started-set-up-env step-4-set-up-the-environment-variables]) | ||
# clone the <code>esp32_robot_control</code> example repository by issueing the command <code>git clone https://github.com/e-puck2/esp32_robot_control.git</code> | |||
# move to the project directory <code>esp32_robot_control</code> and issue the command <code>idf.py build</code> to build the project | |||
# once the project is built, take the files <code>build/esp32_robot_control.bin</code>, <code>build/bootloader/bootloader.bin</code> and <code>build/partition-table/partition-table.bin</code> and follow the instructions in the following link [https://www.gctronic.com/doc/index.php?title=e-puck2#Firmware_update_2 Radio module firmware update] to flash the radio module; beware that you need to change the programming script in order to reflect the correct file names | # once the project is built, take the files <code>build/esp32_robot_control.bin</code>, <code>build/bootloader/bootloader.bin</code> and <code>build/partition-table/partition-table.bin</code> and follow the instructions in the following link [https://www.gctronic.com/doc/index.php?title=e-puck2#Firmware_update_2 Radio module firmware update] to flash the radio module; beware that you need to change the programming script in order to reflect the correct file names | ||
## Alternatively you can issue <code>idf.py -p /dev/ttyACM1 flash -b 115200</code> | |||
The example was tested to be working with esp-idf 5.2: | |||
# <code>git clone -b v5.2 --recursive https://github.com/espressif/esp-idf.git esp-idf_5.2</code> | |||
# <code>cd ~/esp/esp-idf_5.2</code> | |||
# <code>./install.sh esp32</code> | |||
# <code>. $HOME/esp/esp-idf_5.2/export.sh</code> | |||
# move to your desired directory and issue <code>git clone https://github.com/e-puck2/esp32_robot_control</code> | |||
# <code>cd esp32_robot_control/</code> | |||
# <code>idf.py build</code> | |||
# connect the robot, turn it on and then issue <code>idf.py -p /dev/ttyACM1 flash -b 115200</code> | |||
Latest revision as of 10:36, 18 November 2025
1 Introduction
Espressif provides the Espressif IoT Development Framework (ESP-IDF for short), that is a framework for developing applications based on the Espressif ESP32 chip. The firmwares developed for the e-puck2 radio module are based on this framework.
The software development framework provided by Espressif is intended for rapidly developing Internet of Things (IoT) applications, with Wi-Fi, Bluetooth, flexible power management and other advanced system features.
Users can develop applications in Windows, Linux and MacOS based on ESP-IDF.
The C programming language is used to develop code for the radio module of the e-puck2 robot and the ESP-IDF includes the FreeRTOS real time operating system.
2 Development environment
In order to build the firmware you need to install the toolchain for your OS, refer to http://esp-idf.readthedocs.io/en/latest/get-started/#setup-toolchain.
Once installed you can issue the command make flash from the directory Projects\ESP32_E-Puck_2 to build the firmware.
For more information have a look at http://esp-idf.readthedocs.io/en/latest/get-started/#build-and-flash.
2.1 Debugging
You can debug your code by printing some information on the serial port from your code, then from the PC you can read these information by opening the Serial Monitor port with a terminal program (have a look at the chapter Finding the USB serial ports used to know what ports are availables).
3 Get the source code
The radio module firmware source code can be downloaded with the command:
git clone --recursive https://github.com/e-puck2/esp-idf.git
3.1 WiFi
The radio module wifi firmware source code can be downloaded with the command:
git clone -b wifi --recursive https://github.com/e-puck2/esp-idf.git
3.2 BLE
The module BLE firmware source code can be downloaded with the command:
git clone -b ble_spp_asercom --recursive https://github.com/e-puck2/esp-idf.git
3.3 Micropython
The module Micropython firmware source code can be download from the repo https://github.com/e-puck2/e-puck2_esp32/tree/micropython
Build instructions are available in the repository readme.
4 Communication with main microcontroller
The radio module and the main microcontroller are connected via 2 channels: UART and SPI. SPI is dedicated solely for exchanging the images captured by the main microcontroller, the UART channel instead is used to receive all sensors data and send commands.
The UART communication protocol is based on the advanced sercom protocol.
The following figure shows the sensors packet received from the main microcontroller via UART. The packet size is 104 bytes. For more information about the values of each field refer to the WiFi communication protocol section:

The following figure shows the packet format to send to the main microcontroller via UART. For more information about the values of each field refer to the WiFi communication protocol section:

4.1 Implementation
Refer to the WiFi branch of the radio module firmware as implementation reference.
The UART communication is implemented in the uart_e-puck2.c (separated task). First of all you need to initialize the channel with uart_init();, then you can exchange data by using the functions uart_set_actuators_state and uart_get_data_ptr to respectively send commands to the robot and receive sensors information.
5 Example projects
5.1 Mesh network
The ESP32 radio module available in the e-puck2 robot lets you build a mesh network by using the latest version of the ESP-IDF framework.
This example shows some of the features of the mesh network such as self-organization and self-healing and the network is configured with a fixed root node, this lets you build a mesh network without the need of an external router. This means that the robots can build a network and communicate between each other without the need of external devices.
For more information on the mesh network implementation please visit https://docs.espressif.com/projects/esp-idf/en/latest/esp32/api-guides/esp-wifi-mesh.html.
5.1.1 Preparation
For running the demo you need at least 2 robots, but the more robots you have, the better.
For each e-puck2 robot you need to program the radio module with the following firmware e-puck2_mesh.zip (24.08.21), refer to section Radio module - Firmware update for more information on how to flash the radio module.
You can then place the robots wherever you want (at a reasonable distance), they will connect to each other.
5.1.2 Usage
There are 2 roles available for the demo, the root node and non-root node (can be parent/leaf nodes). Each role is chosen by using the user button (placed on the top of the robot, in the back side, near the speaker, have a look at https://projects.gctronic.com/epuck2/wiki_images/epuck2-components-position.png): if the button is pressed while turning on the robot then this the root node, otherwise this a non-root node. Beware to have only one root.
Once the robots are turned on, they will build a network by themselves and the root node will broadcast on/off commands. The robot's color represents the network layer: pink=layer1, yellow=layer2, red=layer3, blue=layer4, white=disconnected. The network parameters configured in this example are: max childs=2, max layers=5
You can have a look at the following video as an example:
It's worth noting that the connection to a parent node is based primarily on a RSSI threshold, basically if the parent has a lower RSSI than the threshold then it is discarded; by default this threshold is -85.
By tuning the RSSI thresholds you can for example experimenting the mesh network in a tight space or you can also implement local communication by exploiting the multicast features offered by the mesh network implementation (e.g. send to nodes that are only distant at most 1 layer). The following video shows a 3 layers mesh network in about 30 cm:
5.1.3 Building
In order to build the radio module firmware, follow these steps:
- install the toolchain for your OS, refer to http://esp-idf.readthedocs.io/en/latest/get-started/#setup-toolchain
- clone the
ESP-IDF(ESP32 framework) repository by issueing the commandgit clone --recursive https://github.com/espressif/esp-idf.git - clone the e-puck2-mesh example repository into the
examplesdirectory of theESP-IDFby issueing the commandgit clone https://github.com/e-puck2/e-puck2_mesh.git - move to the directory
esp-idf/examples/e-puck2_meshand issue the commandidf.py buildto build the project, beware that you need to set up the environment variables (refer to step-4-set-up-the-environment-variables). If you want you can change the mesh parameters (e.g. max layers, max childs, ...) by issueingidf.py menuconfigbefore building. - once the project is built, take the files
build/e-puck2_mesh.bin,build/bootloader/bootloader.binandbuild/partition-table/partition-table.binand follow the instructions in the following link Radio module firmware update to flash the radio module; beware that you need to change the programming script in order to reflect the correct file names
5.2 COVID-19
We implemented some basic concepts of local infection transmission and proximity tracing exploiting Bluetooth 4 on our robot e-puck2. The goal is to provide an open source framework and to visualize the positive effect of proximity tracing APP within a pandemic such as COVID-19. Such a simulation and demonstration can be extended by the community and we do not pretend that this initial effort is scientifically valid. However already with the initial parameters it becomes clear that self-quarantine triggered by a proximity tracing APP is beneficial.
We implemented a simplified version of the DP-3T protocol (no actual code used from this repo).The following image shows a general overview of the architecture:

We use Bluetooth for both proximity tracing, as in reality, and infectivity, that is encoded in the advertisement packet together with the robot ID. The proximity of a robot is detected using the BLE signal strength. A computer is designed for acting as the DP-3T server, listening for incoming WiFi connections (TCP) from the robots and maintaining the list of infected robots. No privacy handling is involved.
Here is a list of interesting features exploited from the robot capabilities:
- simultaneous BLE scanning and advertising
- BLE and WiFi cohexistence
- proximity detection through BLE signal strength (RSSI)
5.2.1 Preparation
For running the demo you need a computer acting as the server and at least 3 robots, even if the more robots you have, the better.
For each e-puck2 robot you need to:
- program the main microcontroller with the factory firmware
- program the radio module with the following firmware esp32_covid.zip (20.05.20), refer to section Radio module - Firmware update for more information on how to flash the radio module
On the computer you need to install Python 3 in order to run the server script that you can download from here server.py.
Prepare an arena big enough to contain all the robots that will move around avoiding obstacles once turned on.
5.2.2 Usage
There are 3 roles available for the simulation; each role is chosen by using the selector position:
- patient zero: this is the robot that will start the infection spread by starting being contagious; this is thought to be only one robot; selector position 0
- DP-3T actor: one or more robots; selector position 15(F)
- no DP-3T actor: one or more robots; any selector position, but 15 and 0
For running the demo follow these steps:
- Run the Python script on the computer
- Take the robot chosen to be the patient zero; put the selector in position 15(F) then turn it on (the robot must be turned on with the selector in position 15(F)); after start, the top front LED will turn on for 3 seconds, during this period you need to select the role, in this case place the selector in position 0; then the LED will turn off and the robot will start moving around avoiding obstacles
- Take the robot chosen to be a DP-3T actor; put the selector in position 15(F) then turn it on (the robot must be turned on with the selector in position 15(F)); after start, the top front LED will turn on for 3 seconds, during this period you need to select the role, in this case keep the selector in position 15(F); then the LED will turn off and the robot will start moving around avoiding obstacles. The robot will connect also to the server, beware that the server IP address is hard-coded in the software (192.168.1.8), thus if your server has a different IP address then you need to rebuild the firmware, refer to section COVID19 - Building
- Take the robot chosen to be a no-DP-3T actor; put the selector in position 15(F) then turn it on (the robot must be turned on with the selector in position 15(F)); after start, the top front LED will turn on for 3 seconds, during this period you need to select the role, in this case put the selector in position e.g. 14(E); then the LED will turn off and the robot will start moving around avoiding obstacles
- Repeat step 3 and 4 for all the robots you want to use for each role
Now have fun seeing how the simulation evolves. You can have a look at the following video as an example:
The following state diagrams illustrate the details of the simulation; you can analyze them to deeply understand what is happening for each role.

5.2.3 Building
In order to build the radio module firmware, follow these steps:
- install the toolchain for your OS, refer to http://esp-idf.readthedocs.io/en/latest/get-started/#setup-toolchain
- clone the
ESP-IDF(ESP32 framework) repository by issueing the commandgit clone --recursive https://github.com/espressif/esp-idf.git - clone the COVID-19 example repository into the
examplesdirectory of theESP-IDFby issueing the commandgit clone https://github.com/e-puck2/COVID-19.git - move to the directory
esp-idf/examples/COVID-19/esp32_covidand issue the commandidf.py buildto build the project, beware that you need to set up the environment variables (refer to step-4-set-up-the-environment-variables) - once the project is built, take the files
build/esp32_covid.bin,build/bootloader/bootloader.binandbuild/partition-table/partition-table.binand follow the instructions in the following link Radio module firmware update to flash the radio module; beware that you need to change the programming script in order to reflect the correct file names
5.3 Controlling the robot
This is an example project that shows how to communicate with the main microcontroller in order to change the actuators state and receive sensors data. Basically the robot is pivot rotated by 180 degrees by exploiting the data received from the gyroscope. This is a project thought to be used as a starting point.
5.3.1 Preparation
For running the demo you need to:
- program the main microcontroller with the factory firmware and place the selector in position 15(F)
- program the radio module with the following firmware esp32_robot_control.zip (26.03.25), refer to section Radio module - Firmware update for more information on how to flash the radio module
5.3.2 Building
In order to build the projet, follow these steps:
- Get the ESP32 software development environment, refer to http://esp-idf.readthedocs.io/en/latest/get-started/
- clone the
ESP-IDF(ESP32 framework) repository by issueing the commandgit clone --recursive https://github.com/espressif/esp-idf.git - set up the tools:
cd ~/esp/esp-idf - set up the environment variables (refer to step-4-set-up-the-environment-variables)
- clone the
- clone the
esp32_robot_controlexample repository by issueing the commandgit clone https://github.com/e-puck2/esp32_robot_control.git - move to the project directory
esp32_robot_controland issue the commandidf.py buildto build the project - once the project is built, take the files
build/esp32_robot_control.bin,build/bootloader/bootloader.binandbuild/partition-table/partition-table.binand follow the instructions in the following link Radio module firmware update to flash the radio module; beware that you need to change the programming script in order to reflect the correct file names- Alternatively you can issue
idf.py -p /dev/ttyACM1 flash -b 115200
- Alternatively you can issue
The example was tested to be working with esp-idf 5.2:
git clone -b v5.2 --recursive https://github.com/espressif/esp-idf.git esp-idf_5.2cd ~/esp/esp-idf_5.2./install.sh esp32. $HOME/esp/esp-idf_5.2/export.sh- move to your desired directory and issue
git clone https://github.com/e-puck2/esp32_robot_control cd esp32_robot_control/idf.py build- connect the robot, turn it on and then issue
idf.py -p /dev/ttyACM1 flash -b 115200